ПРЕДЛОЖЕНИЕ

создание сайта для инструктора по сноуборду

создание сайта для инструктора по сноуборду

ОБЩАЯ ИНФОРМАЦИЯ

Нужно создать сайт для инструктора по сноуборду, которая работает как официальный представитель курорта Роза Хутор.
В ходе создания решить задачи:
- разработать структуру с использованием в работе макета заказчика;
- сделать оптимизированный, не перегруженный сайт, который будет открываться даже при плохом интернете;
- задать правильное позиционирование: Инструктор для всей семьи (учесть дополнительные возможности и работу с другими инструкторами)

ЗАДАЧИ

ОБЩИЕ ЗАДАЧИ:

  • Создать современный, адаптивный сайт;
  • Оптимизировать работу сайта для быстрой загрузки;

ВАЖНО УЧЕСТЬ:

  • в работе использовать макет заказчика;
  • позиционирование "Инструктор для всей семьи";
  • сделать упор на эмоцию не текстами (в текстах все пишут одно и то же), а контентом;
  • упор делать на адаптивные версии;
  • сборка сайта не должна занять много времени;
  • помнить о перспективах развития (учесть будущие доработки);

РЕШЕНИЕ

1. БЫСТРЫЙ ЛЕНДИНГ

Мы создадим одностраничный сайт, опираясь на пожелания, макет заказчика и совместное обсуждение. Дизайн простой и понятный будет масштабирован из референсов, которые подготовил дизайнер. Когда будут требоваться иллюстрации, фото, цены, тексты или другой контент - мы будем запрашивать их у заказчика.

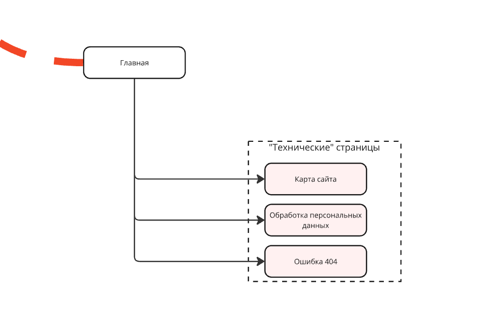
СТРУКТУРА САЙТА


СМЫСЛОВОЙ МАКЕТ

В работе будет использован и доработан макет заказчика. Тексты и элементы будут доработаны.

СПИСОК РАБОТ:

  • Разработка главной страницы сайта в соответствии с выбранным референсом от дизайнера. Во время неё будут создаваться основные элементы айдентики для последующего использования на сайте;
  • Наполнение разделов страницы контентом;
  • Создание технических страниц (правильная политика конф-ти, страница 404);
  • Создание адаптивных версий всех страниц (ноутбук, планшет, смартфон);
  • Редиректы со всех страниц старого сайта;
  • Базовая SEO-подготовка сайта;
  • Создание логотипа;
  • Создание favicon сайта;
  • Базовая SEO-подготовка сайта;
  • Настройка файлов robots.txt и sitemap.xml;
  • Размещение форм обратной связи для получения заявок;
  • Подключение уведомлений о заявках (на почту и в telegram);
  • Создание и настройка корпоративного адреса типа info@instructorsnowboard.ru
  • Подключение домена и SSL-сертификата безопасности;
  • Подключение Яндекс.Метрики, Яндекс.Вэбмастер;
  • Тестирование сайта;
  • Безопасный переход и запуск сайта.

РЕЗУЛЬТАТ РАБОТЫ

Работающий сайт на платформе Creatium, с адаптивным дизайном, заполнен контентом. На сайт можно направлять посетителей и рекламу. Сайт принимает заявки и мгновенно пересылает их на обработку. 

общая стоимость работ  35 000 рублей
общий срок разработки 2 дня

во время работы могут возникать дополнительные пожелания и правки - это нормально, но значительные отклонения от предложения могут повлиять на цену

предоплата и постоплата 50% / 50%

2. ЛЕНДИНГ С ФИРМЕННЫМ СТИЛЕМ

Мы создадим одностраничный сайт, опираясь на пожелания, макет заказчика и совместное обсуждение. Дизайнер разработает фирменный стиль и полностью перенесет на макет лендинга в Figma. Когда будут требоваться иллюстрации, фото, цены, тексты или другой контент - мы будем запрашивать их у заказчика.


СТРУКТУРА САЙТА

СМЫСЛОВОЙ МАКЕТ

В работе будет использован и доработан макет заказчика. Тексты и элементы будут доработаны.

СПИСОК РАБОТ:

  • Разработка фирменного стиля и полный дизайн-макет в Figma;
  • Разработка главной страницы сайта в соответствии с выбранным референсом от дизайнера. Во время неё будут создаваться основные элементы айдентики для последующего использования на сайте;
  • Наполнение разделов страницы контентом;
  • Создание технических страниц (правильная политика конф-ти, страница 404);
  • Создание адаптивных версий всех страниц (ноутбук, планшет, смартфон);
  • Редиректы со всех страниц старого сайта;
  • Базовая SEO-подготовка сайта;
  • Создание логотипа;
  • Создание favicon сайта;
  • Базовая SEO-подготовка сайта;
  • Настройка файлов robots.txt и sitemap.xml;
  • Размещение форм обратной связи для получения заявок;
  • Подключение уведомлений о заявках (на почту и в telegram);
  • Создание и настройка корпоративного адреса типа info@instructorsnowboard.ru
  • Подключение домена и SSL-сертификата безопасности;
  • Подключение Яндекс.Метрики, Яндекс.Вэбмастер;
  • Тестирование сайта;
  • Безопасный переход и запуск сайта.

РЕЗУЛЬТАТ РАБОТЫ

Работающий сайт на платформе Creatium с проработанным фирменным стилем, заполнен контентом. На сайт можно направлять посетителей и рекламу. Сайт принимает заявки и мгновенно пересылает их на обработку.

общая стоимость работ  48 000 рублей
общий срок разработки 3 дня

во время работы могут возникать дополнительные пожелания и правки - это нормально, но значительные отклонения от предложения могут повлиять на цену

предоплата и постоплата 50% / 50%

БУДУЩИЕ РАСХОДЫ И ГАРАНТИИ:

  • вы будете платить за доменное имя;
  • нужно будет платить за платформу Creatium (на вашем аккаунте около р/мес, либо на нашем аккаунте около р/мес, но с оплатой до конца календарного года);
  • сайт будет находиться на гарантии 12 месяцев.

ПОДДЕРЖКА tapki

Предлагаем тарифы для долгосрочного сопровождения — стабильная команда, фиксированные часы, предсказуемый результат каждый месяц.

КАК РАБОТАЕТ?

  • Одинаковая стоимость часа любого специалиста
  • Неизрасходованные часы переносятся на след. месяц
  • Оплата в любой форме, в начале каждого месяца

ТАРИФЫ:

часов

8 500 в месяц

стоимость часа - 1700

10 часов

15 000 в месяц

стоимость часа - 1500

30 часов

39 000 в месяц

стоимость часа - 1300

КОНТАКТЫ

ТЕЛЕФОН

8 926 376 44 74

EMAIL

kiterkit@gmail.com